Sieci Marionette
Sieć to szereg połączonych ze sobą więzów w celu utworzenia skryptu funkcjonalnego, wykonującego polecenia definiowane przez węzły. Ukończona sieć jest skryptem Marionette. Wszystkie skrypty odczytywane są od lewej strony do prawej, a dane przepływają tylko w jednym kierunku. Sieci można tworzyć i edytować tylko w rzucie 2D/głównym.
Tworzenie sieci
Aby utworzyć sieć, wykonaj następujące kroki:
Aktywuj narzędzie Zaznaczenie i kliknij punkt kontrolny w porcie węzła (wyjściowym lub wejściowym). Następnie przesuń kursor i kliknij kolejny port węzła.
Uważaj, aby w trakcie tej operacji tryb Przesuń bez skalowania dostępny w narzędziu Zaznaczenie był wyłączony.
Dwa kliknięte porty zostaną połączone ze sobą łącznikiem. Port wyjściowy dowolnego węzła można połączyć z wieloma portami wejściowymi różnych węzłów. Analogicznie kilka portów wyjściowych można połączyć z jednym portem wejściowym innego węzła.
Z myślą o zwiększeniu przejrzystości złożonego węzła, użyj polecenia Wyrównaj/Rozłóż, aby uporządkować węzły. To polecenie ma zastosowanie tylko do węzłów, łączniki między węzłami pozostaną nienaruszone. (Zob. Wyrównywanie i rozstawianie obiektów.)
Nazywanie węzłów
Nazywanie węzłów jest ważną częścią tworzenia i organizowania sieci. Nazwa węzła ma wpływ także na węzły konsolidujące. Zob. Węzły konsolidujące. Wprowadź nazwy węzłów wejściowych oraz węzłów, do których są one dołączone, aby bez trudu zapamiętać poszczególne stadia bardziej złożonych sieci. Zaznacz węzeł, a następnie wprowadź jego Nazwę w palecie Info.
Stosuj nazwy pozwalające szybko rozpoznać i dostosować wartości bez konieczności zaglądania do samego węzła konsolidującego.
Nazwy w węźle konsolidującym uporządkowane są w kolejności alfabetycznej.
Nieużywane porty nazwanych węzłów są także wyświetlane w węzłach konsolidujących w celu ułatwienia łączenia z innymi sieciami. Jest to kolejny dobry powód, dla którego warto nazywać węzły.
W razie potrzeby możesz wyłączyć wyświetlanie nieużywanych portów w węźle konsolidującym. W tym celu wystarczy rozpakować sieć lub zmodyfikować węzeł z poziomu palety Info, wstawiając Miejsce geometryczne 2D (za pomocą narzędzia o tej samej nazwie) we wszystkich nieużywanych portach, które mają zostać ukryte. W środku portu wstaw miejsce geometryczne.

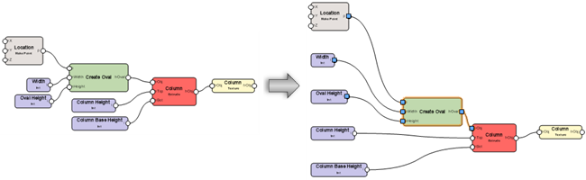
Sieć i węzeł konsolidujący bez nazwanych węzłów
Sieć i węzeł konsolidujący z nazwanymi węzłami
Edycja sieci
Przesuwanie pojedynczego połączenia
Aby edytować sieć poprzez zmianę połączeń między węzłami, wykonaj następujące kroki:
Zaznacz węzeł lub łącznik przeznaczony do edycji. Jeśli zaznaczysz łącznik, automatycznie zaznaczony zostanie węzeł, z którego to połączenie wychodzi. Łącznika nie można odłączyć od zaznaczonego węzła, więc może okazać się, że aby go edytować, trzeba zaznaczyć inny węzeł.

W celu odłączenia zaznacz punkt kontrolny w porcie i przesuń go; na ekranie wyświetli się podgląd.
Kliknij port, z którym chcesz połączyć łącznik. Łącznik został przesunięty.


Łącznik można odłączyć tylko od niezaznaczonego węzła.
Aby usunąć łącznik z sieci, można ewentualnie zaznaczyć punkt kontrolny i kliknąć w pustym obszarze rysunku.
Przesuwanie lub powielanie wiązek łączników
Wszystkie łączniki podłączone do portu można przesunąć do innego portu tego samego typu (tj. wyjście-wyjście lub wejście-wejście), powielić lub usunąć je wszystkie z sieci w ramach jednej operacji.
Aby przesunąć lub powielić wszystkie łączniki jednocześnie podłączone do wybranego portu, wykonaj następujące kroki:
Zaznacz węzeł lub łącznik przeznaczony do edycji. Jeśli zaznaczysz łącznik, automatycznie zaznaczony zostanie węzeł, znajdujący się blisko początku sieci. Łączników nie można odłączyć od zaznaczonego węzła, więc może okazać się, że aby je edytować, trzeba zaznaczyć inny węzeł.
Wykonaj jedną z poniższych czynności:
Aby przesunąć łączniki, przytrzymaj klawisz Ctrl (Windows) lub Cmd (Mac).
Aby powielić kilka łączników, przytrzymaj klawisz Alt.
Z wciśniętym klawiszem Alt zaznacz punkt kontrolny w porcie, z którym połączono łączniki i przesuń ten punkt kontrolny; na ekranie wyświetli się podgląd wszystkich połączonych łączników.
Kliknij port, z którym chcesz połączyć łączniki, a następnie zwolnij klawisz.
Inną możliwością jest kliknięcie w pustym obszarze rysunku w celu usunięcia łączników.
Jeśli w docelowym porcie podłączone są już jakieś łączniki, na ekranie wyświetli się okno dialogowe „Opcje ułożenia łączników”. Określ w nim, czy chcesz dodać nowe łączniki do istniejących łączników podłączonych do portu czy może usunąć istniejące łączniki i zastąpić je nowymi.
Łączniki zostały przesunięte lub powielone.

Przytrzymaj wciśnięty klawisz Ctrl (Windows) i Cmd (Mac) przez cały czas trwania operacji, aby przesunąć wszystkie łączniki podłączonego do jednego portu do innego portu (góra). Ewentualnie użyj klawisza Alt, aby powielić wszystkie łączniki i podłączyć je do innego portu (dół). Łączniki można odłączyć tylko od niezaznaczonego węzła.
Jeśli węzeł został usunięty, wszystkie skojarzone z nim łączniki także zostaną usunięte.
Porządkowanie układu sieci
|
Polecenie |
Lokalizacja |
|
Uporządkuj układ sieci |
Menu kontekstowe |
Aby automatycznie wyrównać węzły i rozmieścić je w celu łatwiejszej wizualizacji (zamiast przesuwać je ręcznie), kliknij prawym przyciskiem myszy dowolny węzeł w sieci i wybierz to polecenie.

Wykonywanie skryptów Marionette
|
Polecenie |
Lokalizacja |
|
Uruchom skrypt Marionette |
Menu kontekstowe |
Aby wykonać skrypt, kliknij węzeł w sieci prawym przyciskiem myszy i zaznacz odpowiednie polecenie. Możesz też kliknąć przycisk Wykonaj w palecie Info.
Aby wykonać skrypt dla stylu Marionette, kliknij prawym przyciskiem myszy styl w Menedżerze zasobów, a następnie zaznacz w menu kontekstowym polecenie Wykonaj skrypt Marionette. Na rysunku zostanie utworzona grupa w oparciu o skrypt.
Jeśli w trakcie wykonywania skryptu wystąpi błąd, na ekranie pojawi się okno dialogowe „Błąd wykonania Marionette”, w którym znajdziesz informacje o typie błędu i jego lokalizacji w skrypcie.
W ustawieniach Marionette możesz określić, który obiekt ma pozostać zaznaczony po wykonaniu skryptu. Możesz wybrać pomiędzy bieżącym węzłem użytym do wykonania skryptu a obiektami powstałymi w efekcie jego wykonania. Aby uzyskać więcej informacji, zob. Wstawianie węzłów za pomocą Marionette.
Gdy wykonywanie skryptu zostanie ukończone, obiekty utworzone jako wynik skryptu zostaną pogrupowane. Wykonując skrypt ponownie, obiekty utworzone w wyniku poprzedniego wykonywania skryptu zostaną zastąpione. Aby je zachować, zmień nazwę grupy lub rozgrupuj obiekty.
Debugowanie skryptu Marionette
Zastosuj tryb Debuguj dostępny w narzędziu Marionette, aby wykryć błędy w sieciach, gdy nie funkcjonują one w zamierzony sposób. Operację debugowania możesz wykonać na niewypakowanym skrypcie. Możesz też kliknąć dwukrotnie węzeł konsolidujący lub węzeł obiektu, aby debugowaniu poddać jego skrypt. Gdy tryb Debuguj jest włączony, obok każdego portu wyjściowego pojawi się liczba oznaczająca liczbę wartości przepływających z portu wyjściowego do wszelkich dołączonych portów wejściowych. Klikając łącznik, otworzysz okno dialogowe „Wartość łącznika Marionette”, w którym wyświetlane są wszystkie wartości przesyłane tym łącznikiem. Skrypt zostanie wykonany po zamknięciu okna.
Aby edytować wartości łączników, kliknij przycisk Ustawienia na Pasku trybu. W oknie ustawień zaznacz opcję Zachowaj ostatnie uruchomienie w trybie Debuguj. Włączenie tej opcji umożliwia wgląd w wartości łącznika bez konieczności ponownego wykonywania skryptu.
Tutaj widoczne są wartości, pozwalające wyśledzić błędy
Jeśli w oknie dialogowym „Ustawienia Marionette” opcja Pokaż czas wykonania (tylko w trybie Debuguj) jest zaznaczona, w tekście poniżej każdego węzła znajdującego się w sieci wyświetli się czas, jak potrzebny był do wykonywania tego węzła podczas wykonywania skryptu. W przypadku węzłów, które oprócz portów wejściowych obsługują także inne porty, wyświetlany jest także łączy czas, jaki upłynął od początku sieci.


Potrzebujesz więcej informacji? Poproś o pomoc naszego wirtualnego asystenta Dexa!